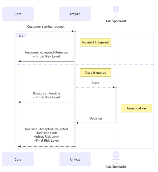
Use Case: Customer Risk Assessment without Screening
Related endpoints:- Customer import Individual with risk assessment
 POST {{baseUrl}}/amlyze-ws-rest/customer
- Customer import Organization with risk assessment
 POST {{baseUrl}}/amlyze-ws-rest/customer

Use Case: Customer Risk Assessment with Screening
Related endpoints:- Customer import Individual with risk assessment
 POST {{baseUrl}}/amlyze-ws-rest/customer
- Customer import Organization with risk assessment
 POST {{baseUrl}}/amlyze-ws-rest/customer
